
SharePoint Server を使っている多くのユーザー様から、「社内の組織を辿って人を選択したい」、「社内の組織を選択したい」という要望を多く伺います。しかしながら、 Exchange Server や Exchange Online では階層型アドレス帳があるものの、 SharePoint では標準で階層型アドレス帳の機能がなく、泣く泣くあきらめるケースが多かったと思います。
また、実際にカスタム開発やサードパーティ製品のカスタマイズを行ってみると、パフォーマンスの問題で大規模のユーザーや組織に対応ができなくなってしまうケースや、運用段階で Exchange Server と SharePoint Server で個別に組織を編集する必要がでてしまい、とても運用負荷が高くなってしまうケースも多く、作ってみたものの満足がいかないといった事も多くありました。
そこで、インフォシェアでは、Exchange Server / Exchange Online との組織情報の共通化ができ、大規模ユーザー、大規模組織に対応が可能な製品、さらに少ないカスタマイズで他システムの組織情報への対応も可能な製品の企画、開発を行いました。
それが 「GroupPicker」です。GroupPicker はとても柔軟な設計思想を持っており、新規にシステムを構築するユーザー様だけではなく、すでに SharePoint をお使いの皆様にも面倒な再設定作業なしに機能が利用できるため、より幅広いお客様に使っていただく事ができます。これからシステムの構築、刷新を行うユーザー様だけではなく、一度検討してあきらめてしまった方も是非社内共通の組織が利用できる便利さを御確認ください。
※本製品は SharePoint Server 2016/2019/Subscription Edition 向けですが、Group Picker for Office 365™ と併用することで、ハイブリッド環境にも対応しています。 また、Group Picker から InfoCall へのアップグレードオプションも提供可能です。
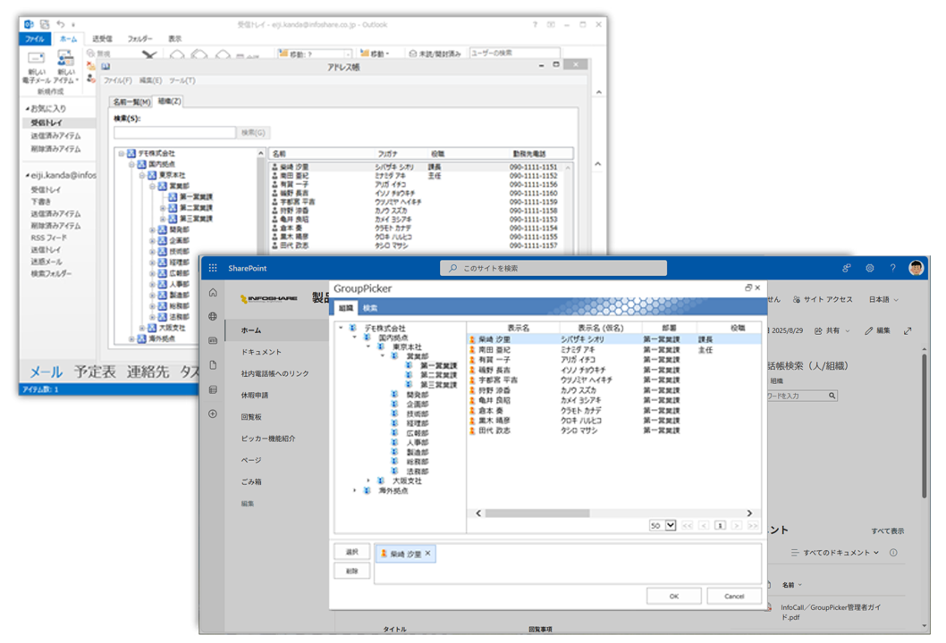
GroupPicker は 組織情報として、Exchange / Exchange Online で定義した組織情報を SharePoint Server に定期的に取り込み、同じ情報を活用します。そのため、現在 Exchange の階層型アドレス帳をお使いの方でしたら、すぐに SharePoint でも同様の階層から組織やユーザーを選択することができるようになります。
「この製品の機能を使うためには、SharePoint リストのユーザー列をこの製品専用の列を使わないとならない。」という事はありません。この製品の機能を ON にすると、ON にしたサイトコレクション内の全てのユーザー列に自動的にこの製品を使うためのボタンが追加されます。そのため、既存のユーザー列の UI や機能を損なう事がありませんので、安心して機能を拡張することができます。
インフォシェアのこれまでのアドレス帳開発のノウハウを生かし、国内/海外の拠点、関連会社等、グループ企業での利用をも想定した大規模環境に強い設計です。
(社員数10万、組織数1万の環境で実用的な速度を実現すべく開発を行いました。)
また、ワールドワイドでの利用も想定しており、標準で日本語と英語に対応するほか、データ更新中でも利用可能な可用性をもっているため、時差がある環境でも快適に利用することができます。
GroupPicker の機能は、SharePoint の標準フォームだけではなく、Nintex Forms のユーザー選択 UI にも対応しており、Nintex Forms ユーザーもノンカスタマイズで連携が可能です。
GroupPicker は組織ツリーから情報を辿るだけではなく、人と組織の検索機能ももっています。
人、組織それぞれでフィルターができ、任意のキーワードで検索できるほか、対象となる検索フィールドの限定や、斉藤と齋藤などの異字体や新旧字体を一括して検索する機能など、組織のニーズにあった柔軟な検索設定ができます。
標準では Exchange Server / Exchange Online の階層型アドレス帳のデータを取得していますが、同期ツールのカスタマイズ※により、人事システム、マスタメンテナンスシステム、別製品の階層型アドレス帳等の組織情報を活用することができます。
※この部分は設定対応ではなく、ユーザー様の組織の情報元に応じた個別開発になります。
SharePoint Server の Web フロントエンド サーバー 毎にライセンスが必要です。
本製品はお客様でのファーム環境へのセットアップが可能な製品ですが、運用、活用を含めて導入支援が必要な場合は別途メニューを用意しておりますので、お問い合わせください。
保守サポート費は別途お問い合わせください。
本製品をベースとしたカスタマイズに関しても承ります。
詳細は別途お問い合わせください。
以下の PDF をダウンロードしてください。 ダウンロードコーナーからも入手することができます。
GroupPicker for SharePoint Server 2016/2019/Subscription Edition のお問い合わせはサイト右上の「 お問い合わせ」リンクからお気軽にお問い合わせください。